Автоматический HTTPS для ленивых: ACME + Angie один раз и навсегда#
Пошаговая настройка автоматического HTTPS в Angie с помощью ACME через DNS: получение wildcard-сертификатов и полный разбор процесса.
Приветствую, дорогой читатель!
С момента появления в нашем любимом веб-сервере Angie замечательной функции ACME-челленджа через DNS прошло уже достаточно времени, чтобы оценить все преимущества этого решения. Эта поистине революционная фича подарила нам долгожданную возможность получать wildcard-сертификаты буквально в несколько кликов.
Однако, как это часто бывает с новыми технологиями, до сих пор у многих пользователей, особенно только начинающих свое знакомство с Angie, возникают вполне закономерные вопросы вроде: «Как правильно это настроить?» или «Как это вообще работает под капотом?». Именно для таких случаев, дорогие друзья, и была задумана эта подробная статья — максимально простыми и понятными словами описать весь процесс настройки от начала и до конца.
Если забежать немного вперед и посмотреть на общую картину, то весь процесс развертывания с нуля занимает всего четыре простых шага:
Регистрация доменного имени — наш фундамент
Предварительные работы с FQDN — подготовка почвы
Установка и настройка инструмента для управления DNS-зонами — настройка механизмов
Установка, конфигурация и запуск самого Angie — завершающий аккорд
Но для начала — небольшой ликбез. Представьте, что интернет — это огромная почтовая система. Когда вы отправляете письмо (данные), оно проходит через множество рук (маршрутизаторов, провайдеров). Без защиты его может перехватить и прочитать или, еще хуже, подменить кто угодно. SSL (Secure Sockets Layer) — криптографический протокол, созданный Netscape в 1990-х для безопасной передачи данных. Позже он эволюционировал в TLS (Transport Layer Security), но название «SSL» осталось в обиходе. Аналогия: HTTP — это открытка: текст виден всем. HTTPS (HTTP + SSL/TLS) — запечатанный конверт с проверкой подлинности. Процесс установки защищённого соединения (SSL Handshake): Клиент (браузер) стучится на сервер: — «Привет! Я поддерживаю TLS 1.3. Давай установим безопасное соединение». Сервер отвечает:
* Отправляет SSL-сертификат (как паспорт сайта).
* Говорит, какие методы шифрования поддерживает. Браузер проверяет сертификат:
* Подписан ли он доверенным центром (CA)?
* Не просрочен ли?
* Соответствует ли домену сайта? Создание общего ключа:
* Клиент и сервер используют асимметричное шифрование (например, RSA) для обмена секретным ключом.
* Дальше общение идёт через симметричное шифрование (AES) — оно быстрее. Защищённый канал готов! Теперь все данные шифруются перед отправкой и расшифровываются только получателем. Поскольку я упомянул уже SSL-сертификат и удостоверяющий центр, то необходимо рассказать и об этом немного: Центр сертификации (Certificate Authority, CA) — это организация, которая: Проверяет право владения доменом/компанией. Выпускает SSL/TLS-сертификаты. Гарантирует их подлинность через цифровую подпись. Аналогия: CA — как паспортный стол. SSL-сертификат — ваш цифровой паспорт в интернете. Доверие к SSL-сертификатам строится на цепочке корневых сертификатов, встроенных в ОС и браузеры. Root CA (например, DigiCert, IdenTrust) — верхний уровень доверия. Intermediate CA — «промежуточные» центры (их используют для выпуска сертификатов, чтобы снизить риски компрометации корневого). Если браузер видит сертификат, подписанный цепочкой до доверенного Root CA, он считает сайт безопасным. В России Минцифры (через подведомственные организации) регулирует выпуск SSL-сертификатов для госструктур, коммерческих организаций и физических лиц, требующих соответствия национальным стандартам. Но для получения сертификата необходима ручная подача заявки. В то время как у Let’s Encrypt полная поддержка ACME. Поэтому далее речь пойдет исключительно про Let's Encrypt. Если мы заглянем лет на 10 назад, мы поймём, как было сложно настроить HTTPS на своём сервере: ручная генерация CSR, отправка в удостоверяющий центр, ожидание подтверждения, загрузка сертификата… Но потом появился Let’s Encrypt, а вместе с ним — протокол ACME, который полностью изменил процесс получения TLS-сертификатов. Разработан ISRG (Internet Security Research Group) для проекта Let’s Encrypt. Описан в RFC 8555 (2019). Раньше для получения TLS-сертификата нужно было: Сгенерировать CSR (Certificate Signing Request). Отправить его в CA. Доказать, что вы владеете доменом (через email, DNS-запись или HTTP-файл). Дождаться выпуска сертификата и вручную установить его на сервер. Это медленно, сложно и не масштабируется. Если у вас 100 доменов, процесс становится кошмаром. Решение: автоматизировать всё → ACME (Automatic Certificate Management Environment) — протокол, который позволяет получать и обновлять сертификаты без ручного вмешательства. ACME-клиент (например, Angie). ACME-сервер (например, Let’s Encrypt). Механизм проверки владения доменом (HTTP- или DNS-based). Давайте разберём процесс в виде диалога между клиентом и ACME-сервером: Клиент стучится в дверь: — «Let’s Encrypt, я хочу сертификат для example.com!» Сервер отвечает с испытанием: — «Хорошо, но сначала докажи, что ты владеешь этим доменом. Вот твой challenge — выполни его!»
Теперь клиенту нужно выбрать способ подтверждения: HTTP-01: разместить файл по адресу http://example.com/.well-known/acme-challenge/некий-код. DNS-01: добавить в DNS запись вида _acme-challenge.example.com TXT "секретный-токен". ACME-сервер проверяет: он отправляется по указанному HTTP-адресу или запрашивает DNS, чтобы убедиться, что challenge выполнен. Если всё в порядке — сертификат ваш! Сервер подписывает и выдаёт TLS-сертификат, который клиент автоматически сохраняет и настраивает для использования. ACME построен так, чтобы балансировать между удобством и безопасностью: Контроль домена = право на сертификат. Никаких писем с подтверждением — только криптографически верифицируемые challenge’ы. Короткий срок жизни (90 дней). Да, сертификаты нужно обновлять чаще, но это сводит к минимуму риски: даже если ключ утечёт, он быстро станет бесполезным. Автоматическое обновление. Вместо ручного регенерирования сертификатов раз в год-два ACME-клиент делает это «за кулисами», без вашего участия. Таким образом, ACME не просто упрощает жизнь администраторам — он делает HTTPS более доступным и безопасным для всего интернета. Это решает сразу несколько критически важных задач: Безопасность — автоматическое поддержание актуальных SSL-сертификатов помогает постоянно поддерживать безопасное соединение с вашими сервисами. Удобство — больше не нужно помнить о продлении сертификатов или вручную добавлять новые домены третьего уровня. Масштабируемость — система одинаково хорошо работает как для одного, так и для сотен доменов. Экономия времени — то, что раньше требовало регулярного внимания, теперь работает само. Проще говоря, после настройки вы можете забыть о проблемах с SSL — Единожды получив wild-card сертификат, можно смело добавлять сервисы со своими доменами третьего уровня. Концепция в двух словах ACME DNS-челлендж — это механизм автоматического получения SSL/TLS сертификатов от центра сертификации через подтверждение прав на домен с помощью DNS-записей. В отличие от традиционного HTTP-челленджа, DNS-метод позволяет: Получать wildcard-сертификаты (*.ваш-домен) Работать без открытого 80 порта И прежде чем погружаться в дальнейшие технические детали, давайте разберёмся, зачем вообще нужны такие сертификаты и почему они так важны для современного веб-проекта. Wildcard-сертификаты (сертификаты с подстановочным знаком, вида *.example.com) — это настоящая палочка-выручалочка для администраторов, и вот почему: Универсальное покрытие. Один сертификат покрывает SSL-хэндшейки со всеми поддоменами вашего проекта:
* app.example.com
* blog.example.com
* api.example.com
* mail.example.com
* И любые другие, которые вы добавите в будущем Экономия времени и ресурсов. Вместо управления десятками отдельных сертификатов вы получаете:
* Единую точку контроля
* Одновременное обновление всех поддоменов
* Минимум рутинных операций Гибкость разработки. Позволяют:
* Быстро разворачивать тестовые среды (dev.example.com, stage.example.com)
* Создавать индивидуальные поддомены для клиентов (client1.example.com)
* Организовывать микросервисную архитектуру Функциональная схема# Хоть процесс регистрации домена и кажется на первый взгляд элементарным, думаю, стоит уделить ему немного внимания. Выбор имени — это целая наука, и вот несколько профессиональных советов: Краткость и звучность — идеальное имя должно быть как хороший логотип: запоминающимся и легко произносимым. Например, "bestshop.com" лучше, чем "thebestonlineshop2023.com". Минимум символов — избегайте дефисов, цифр и сложных сочетаний букв. Имя "super-service.com" хуже, чем "superservice.com". Проверка доступности — используйте whois-сервисы или встроенные проверки у регистраторов. Помните, что хорошие имена разбирают быстро. Реальность ожиданий — будьте готовы к компромиссам. Идеальные имена обычно заняты, поэтому заранее продумайте несколько вариантов. Современный рынок предлагает множество вариантов: Международные гиганты — хороши для глобальных проектов. Локальные провайдеры — удобны для местного бизнеса и поддержки. Специализированные регистраторы — предлагают дополнительные услуги. При выборе ориентируйтесь на: Прозрачность ценообразования Удобство панели управления Наличие дополнительных услуг (DNS-хостинг, WHOIS-приватность) Качество поддержки После регистрации можно переходить к следующему важному шагу — настройке DNS. Теперь, когда наш домен успешно зарегистрирован, настало время перейти к не менее важному этапу — настройке DNS-записей у вашего DNS хостинг-провайдера. Это как получить ключи от новой квартиры — сам по себе факт покупки недвижимости ещё не делает её пригодной для жизни, нужно правильно расставить мебель и подключить коммуникации. В рамках данной статьи я буду использовать Cloudflare в качестве примера — их DNS-хостинг не только абсолютно бесплатен, но и предоставляет массу дополнительных возможностей, что делает его идеальным вариантом для демонстрации работы всей цепочки. Выбор Cloudflare в качестве DNS-хостинга обусловлен несколькими вескими причинами: Бесплатность — базовый функционал доступен без каких-либо платежей. Простота — интуитивно понятный интерфейс управления. API — возможность автоматизации процессов, что критично для нашей задачи. Конечно, если вы регистрировали домен именно на Cloudflare, то этот раздел можно пропустить, так как Cloudflare сам автоматически настроит все что нужно. Но для тех счастливчиков (и я в их числе), кто, подобно мне, предпочел разделить регистратора домена и DNS-хостинг (возможно, из соображений гибкости управления или по историческим причинам), нам предстоит увлекательное путешествие по настройке этой связки. Не переживайте — это не так сложно, как может показаться на первый взгляд, и я проведу вас через все этапы шаг за шагом. Понесемся дальше: Регистрация в Cloudflare Создаем аккаунт. Переходим на cloudflare.com и регистрируемся. Процесс стандартный — email, пароль, подтверждение. Добавляем сайт. В панели управления нажимаем «+Add → Connect a domain» и вводим наш зарегистрированный домен (например, example.com). Выбираем «Manually enter DNS records», жмём «Continue» и выбираем Free plan. Завершаем добавление домена, согласившись с добавлением DNS-записей позже вручную. Делегирование домена Cloudflare Меняем NS-сервера. После добавления домена в Cloudflare сервис встанет в ожидании активации, а именно — в ожидании делегирования домена на сервера Cloudflare (обычно это [имя].ns.cloudflare.com). Их нужно прописать у вашего регистратора. Настройка у регистратора. Заходим в панель управления доменом у вашего регистратора: Ищем раздел "DNS Management" или "Name Servers (Серверы имен)". Меняем стандартные NS-сервера на полученные от Cloudflare. Сохраняем изменения. Проверить статус можно командой: Проверка корректности: Должны вернуться ваши Cloudflare NS-сервера. Настройка DNS-записей в Cloudflare Теперь, когда домен делегирован на серверы Cloudflare, нам потребуется API-ключ для автоматического управления DNS-записями. Переходим в настройки профиля. В правом верхнем углу панели Cloudflare кликаем по иконке профиля → My Profile. Открываем раздел API-токенов. В боковом меню выбираем API Tokens → Create Token. Выбираем шаблон настроек. Ищем в списке шаблон Edit zone DNS и нажимаем Use template. Добавляем к токену разрешение Page Rules:Edit. Настраиваем разрешения: Zone Resources: выбираем Include → Specific zone → указываем наш домен. Permissions: оставляем Zone.DNS → Edit. Создаем и копируем токен. Нажимаем Continue to summary → Create Token. Внимание! Токен отобразится только один раз — сразу скопируйте его в надёжное место! В ответе должны увидеть список ваших зон, включая добавленный домен. Откройте вкладку DNS → Records. Для добавления записи нажмите + Add record. A-запись (IPv4): Name: IPv4 address: укажите IP сервера. NS для ACME DNS-01 challenge: Name: поддомен (например, Nameserver: адрес NS-сервера (например, TTL: Auto или кастомное значение. Чтобы активировать зону, нажмите кнопку "Активировать" в веб-интерфейсе или отправьте запрос через API (хэш зоны можно увидеть в интерфейсе или из вывода API): Нажмите Save. Проверьте запись через команду: Для автоматизации управления DNS-записями мы будем использовать OctoDNS — настоящий «комбайн» для управления DNS-записями с открытым исходным кодом, который изначально создавался для нужд GitHub и теперь поддерживается сообществом. Этот инструмент позволяет декларативно описывать DNS-зоны в YAML-файлах и синхронизировать их с различными DNS-провайдерами. Создаем рабочую директорию и виртуальное окружение Python: Устанавливаем необходимые пакеты: Создаем директорию для конфигурации: Создаем основной конфигурационный файл Содержимое файла: Где: ВАШ_API_КЛЮЧ - токен Cloudflare, который мы создали ранее ВАШ_ID_АККАУНТА - можно найти в панели Cloudflare в разделе "Overview" Создаем файл с DNS-записями для нашего домена: Пример содержимого: Примечание: в YAML должны содержаться все записи, которые присутствуют у провайдера. В противном случае, при синхронизации записи будут удалены. Также YAML должен быть заполнен в алфавитном порядке. Сначала выполняем пробный запуск (без внесения изменений): Если в выводе все выглядит корректно, выполняем реальную синхронизацию: Профессиональный совет: интегрируйте OctoDNS в ваш CI/CD-пайплайн для автоматического развертывания изменений DNS. Это как система автопилота для ваших DNS-записей. OctoDNS особенно полезен, когда: У вас множество доменов и поддоменов Требуется согласованность между разными провайдерами Важна история изменений в DNS Необходима автоматизация рутинных операций Теперь у нас есть система управления DNS-записями, а мы готовы перейти к настройке самого Angie для работы с wildcard-сертификатами. Теперь, когда у нас готова вся необходимая инфраструктура, перейдём к финальному аккорду — настройке Angie для автоматического получения wildcard-сертификатов через DNS-челлендж. Устанавливать мы будем на Debian. Для других OS обратитесь к официальной документации. Установите вспомогательные пакеты для подключения репозитория Angie: Скачайте открытый ключ репозитория Angie для проверки подлинности пакетов: Подключите репозиторий Angie: Обновите индексы репозиториев: Установите пакет Angie: Если вы мигрируете с nginx, вы можете найти статью Миграция с nginx на Angie на официальном сайте. После успешной установки Angie, настройка получения wildcard-сертификатов через DNS-челлендж требует минимальной конфигурации. Приведите вашу конфигурацию ( После успешного выполнения ACME-челленджа: Сертификат будет доступен по пути: Приватный ключ: Сертификат автоматически подставляется в переменную Для понимания схемы взаимодействия компонентов: Мы настроили NS запись у DNS хостера, указывающую на наш сервер с Angie На Angie открыт порт 53 (по умолчанию), отвечающий на DNS запрос записью TXT. Angie делает запрос к Let's Encrypt и получает токен. Let's Encrypt проверяет запись Далее эта запись автоматически удаляется и Angie получает готовый сертификат. Мы рассмотрели вариант с NS-записью, которая указывает напрямую на IP Angie. Хотя этот вариант является самым простым и быстрым для получения сертификата, что делать, если нет возможности отвечать напрямую? Необходим статический публичный IP. Проблемы с NAT и динамическими IP. Некоторые регистраторы запрещают NS записи на поддомены. Для данного варианта, нам потребуется установить дополнительно пакет Для понимания схемы взаимодействия компонентов: Мы настроили Angie для работы с hook. За выкатку записи TXT на DNS хостинг отвечает bash скрипт. Angie делает запрос к Let's Encrypt и получает токен. Angie с помошью Скрипт выкатывает изменения на DNS хостинг и дожидается обновления DNS записи Let's Encrypt проверяет запись Далее Angie снова делает сабреквест к скрипту и удаляет токен из TXT записи. Angie записывает готовые сертификат и ключ в переменные и на диск ( Итак, приступим к настройке: Даем Angie права записи в новые файлы Помещаем скрипт в YAML файл конфигурации исправляем в соответствии с TXT записью ( Приводим конфигурацию ( Ваша система готова к полностью автоматизированному получению и обновлению TLS-сертификатов через Let's Encrypt с использованием: Angie как ACME-клиента с DNS-01 challenge CGI-хука для динамического управления TXT-записями OctoDNS для синхронизации изменений с DNS-хостингом Локального CGI-сервера для безопасного взаимодействия компонентов Автоматизация Сертификаты обновляются без ручного вмешательства (раз в 90 дней). Хук самостоятельно добавляет/удаляет TXT-записи через OctoDNS. Безопасность CGI-скрипт работает в изолированном окружении. Доступ к хуку ограничен внутренним вызовом (именованный локейшен нельзя вызвать внешним запросом). Надежность Скрипт проверяет распространение DNS-записи перед валидацией. YAML-конфиги версионируются (если используется CI/CD). Гибкость Решение адаптируется под любые DNS-провайдеры, поддерживаемые OctoDNS. Легко масштабируется на дополнительные домены. Убедиться, что сертификаты получены: Убедиться, что получен верный сертификат: Посмотреть в логе Единая точка управления — вся конфигурация в одном файле. Zero Downtime — обновление сертификатов без перезагрузки сервера. Автоматизация — при использовании схемы с NS записью на поддомены не требует дополнительных скриптов. Ресурсоэффективность — нет накладных расходов на внешние процессы. Список доменов формируется непосредственно из директив server_name, таким образом автоматически отслеживаются изменения в конфигурации и выпускаются сертификаты для новых доменов. Обновление сертификатов происходит без перезагрузки конфигурации. Да, будет. Вы можете использовать Certbot с Angie во всех режимах, включая автоматическую настройку опцией Проблема: ручное обновление требует внимания администратора. Даже крупные компании ошибаются: 2010 год, Ростелеком: просроченный сертификат на 2020 год, GitHub: устаревший сертификат вызвал простой, нарушив работу у тысяч разработчиков. Решение: автоматическое обновление (каждые 60–90 дней) исключает человеческий фактор.Почему без SSL нельзя?#
Что такое SSL?#
Как работает SSL/TLS?#
Что такое центр сертификации (CA)?#
Иерархия доверия#
ACME — протокол для автоматизации сертификатов#
Проблема, которую решает ACME#
Как работает ACME?#
Основные компоненты#
Зачем это нужно пользователю?#
Зачем нужны wildcard-сертификаты?#

1. Кое-что об FQDN: выбираем и регистрируем домен правильно#
Искусство выбора идеального доменного имени#
Где лучше регистрировать домен?#
2. Предварительные работы с FQDN#
Почему именно Cloudflare?#
$ whois example.com | grep "nserver"
$ dig NS example.com +short
Процесс создания API-ключа:#
Проверка работоспособности ключа:#
curl -X GET "https://api.cloudflare.com/client/v4/zones" \
-H "Authorization: Bearer ВАШ_API_КЛЮЧ" \
-H "Content-Type: application/json"
Добавление/редактирование DNS-записей#
example.com (или поддомен, например ns1)._acme-challenge).ns1.example.com).curl -X GET "https://api.cloudflare.com/client/v4/zones/НОМЕР_ЗОНЫ/pagerules?status=active" \
-H "Authorization: Bearer ВАШ_API_КЛЮЧ" \
-H "Content-Type: application/json"
Сохранение и проверка#
$ dig example.com +short
3. Установка и настройка OctoDNS для управления DNS-зонами#
Установка и подготовка окружения#
$ sudo mkdir /dns
$ cd /dns
$ python -m venv env
$ source env/bin/activate
$ pip install octodns octodns_cloudflare
$ sudo mkdir /dns-conf
Настройка конфигурации OctoDNS#
example.com.prod.yaml:$ sudo vi /dns-conf/example.com.prod.yaml
providers:
config:
class: octodns.provider.yaml.YamlProvider
directory: /dns-conf
default_ttl: 3600
enforce_order: True
cloudflare:
class: octodns_cloudflare.CloudflareProvider
token: ВАШ_API_КЛЮЧ
account_id: ВАШ_ID_АККАУНТА
zones:
example.com.:
sources:
- config
targets:
- cloudflare
$ sudo vi /dns-conf/example.com.yaml
'':
- ttl: 86400
type: A
values:
- IP_АДРЕС_ВАШЕГО_СЕРВЕРА
- ttl: 86400
type: MX
values:
- exchange: mail.example.com.
preference: 10
'_acme-challenge':
ttl: 86400
type: NS
values:
- ns.example.com.
'mail':
ttl: 86400
type: A
values:
- IP_АДРЕС_ВАШЕГО_СЕРВЕРА
'ns':
ttl: 86400
type: A
values:
- IP_АДРЕС_ВАШЕГО_СЕРВЕРА
'www':
ttl: 86400
type: A
values:
- IP_АДРЕС_ВАШЕГО_СЕРВЕРА
Запуск синхронизации DNS-записей#
$ octodns-sync --config-file=./config/example.com.prod.yaml
$ octodns-sync --config-file=./config/example.com.prod.yaml --doit
4. Установка, конфигурация и запуск Angie#
sudo apt-get update
sudo apt-get install -y ca-certificates curl
sudo curl -o /etc/apt/trusted.gpg.d/angie-signing.gpg \
https://angie.software/keys/angie-signing.gpg
echo "deb https://download.angie.software/angie/$(. /etc/os-release && echo \"$ID/$VERSION_ID $VERSION_CODENAME\") main" \
| sudo tee /etc/apt/sources.list.d/angie.list > /dev/null
sudo apt-get update
sudo apt-get install -y angie
4.1 Настройка Angie для автоматического получения wildcard-сертификатов (Подход с NS записью указывающей на наш сервер)#
Базовая конфигурация#
/etc/angie/angie.conf) к следующему виду:user angie;
worker_processes auto;
worker_rlimit_nofile 65536;
error_log /var/log/angie/error.log info;
pid /run/angie.pid;
events {
worker_connections 65536;
}
http {
# Конфигурация ACME-клиента
acme_client example_com https://acme-v02.api.letsencrypt.org/directory
challenge=dns;
server {
server_name *.example.com;
acme example_com;
ssl_certificate $acme_cert_example_com;
ssl_certificate_key $acme_cert_key_example_com;
location / {
default_type text/plain;
return 200 "Thank you for requesting $host\n";
}
}
}
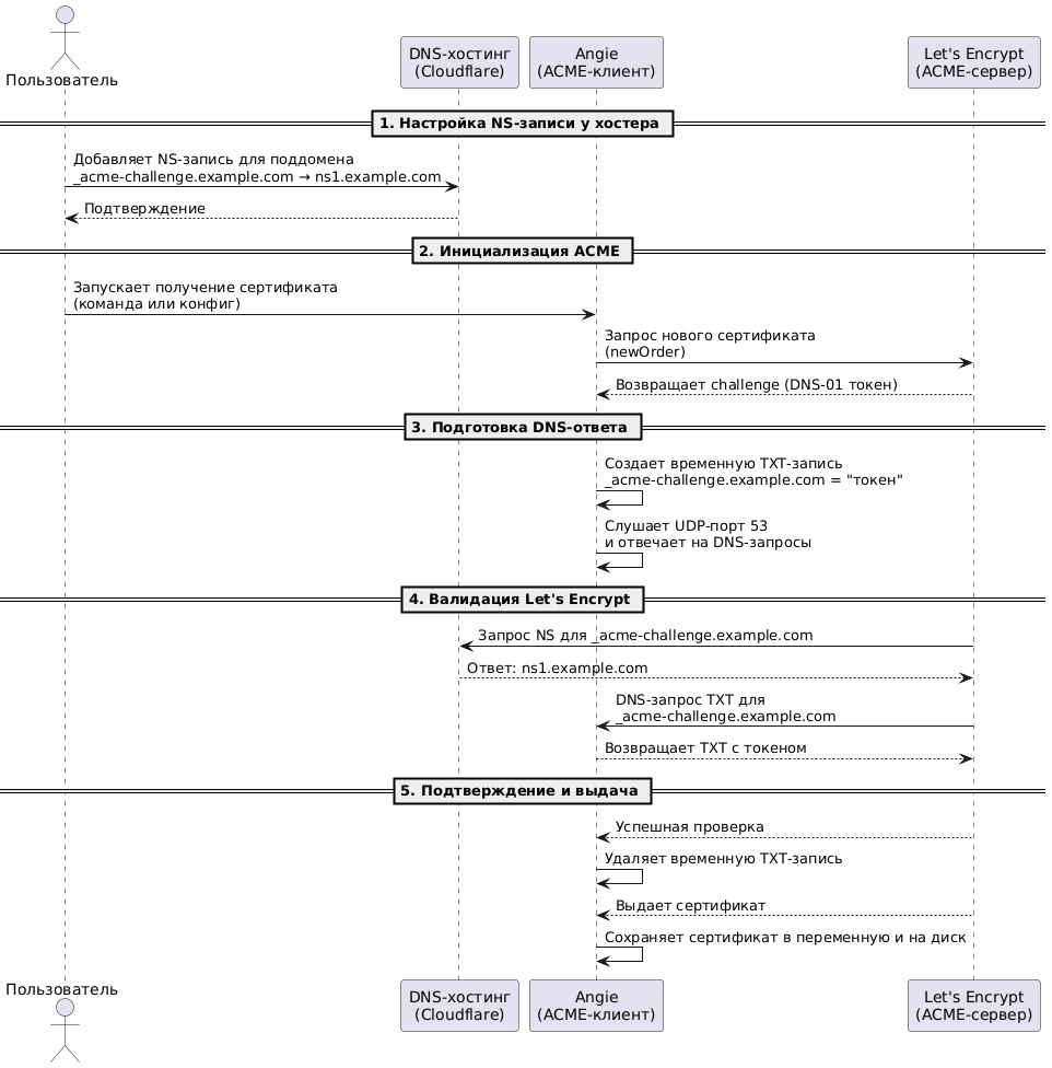
/var/lib/angie/acme/example/certificate.pem/var/lib/angie/acme/example/private.key$acme_cert_example_com а ключ в $acme_cert_key_example_com соответственно, чтобы исключить дисковые операции. Angie автоматически обновляет сертификаты перед истечением срока их действия._acme-challenge.example.com и напрямую попадает на Angie, который отдает нужную запись TXT
Минусы NS-делегирования на Angie#
4.2 Альтернатива: Прямое добавление TXT-записи через API#
Установка дополнительных пакетов#
yq для работы с YAML файлами а так же пакет динамического модуля angie-module-cgi (Если вам нужны дополнительные модули, вы можете посмотреть полный список дополнений):$ sudo apt-get install -y angie-module-cgi yq
acme_hook и скрипта изменяет YAML файл с добавлением токена в TXT запись._acme-challenge.example.com._acme-challenge.example.com и выдает сертификат./var/lib/angie/acme/example/).
$ sudo chown -R angie:angie /dns-conf
/usr/share/angie/cgi-bin/cert-deploy и делаем его исполняемым:$ sudo chmod +x /usr/share/angie/cgi-bin/cert-deploy
#!/bin/bash
echo "Content-Type: text/plain" # Добавить заголовок в ответе
echo "" # Разделитель заголовков и тела ответа
# Из переменной переданной из ACME выдергиваем все кроме доменов первого и второго уровней
SUBDOM=$(echo "${DOMAIN}" | awk -F '.' 'BEGIN{OFS="."} {NF-=2; print}')
# Из переменной переданной из ACME выдергиваем только домены первого и второго уровней
ZONE=$(echo "${DOMAIN}" | awk -F '.' '{print $(NF-1) "." $NF}')
# Для поддоменов необходимо проставить точку в _acme-challenge
if [[ -n $SUBDOM ]]; then
SUBDOM=".$SUBDOM"
fi
# Активируем виртуальную среду для запуска OctoDNS
python -m venv /dns/env
source /dns/env/bin/activate
# Файлы конфигурации
CONFIG_FILE="/dns-conf/$ZONE.prod.yaml"
RECORDS_FILE="/dns-conf/$ZONE.yaml"
if [[ $HOOKNAME = 'add' ]]; then
# При добавлении записи TXT вставляем токен от Let's Encrypt в нужную запись _acme-challenge
yq -yi ". \"_acme-challenge${SUBDOM}\" = [{\"ttl\": 64, \"type\": \"TXT\", \"value\": \"${KEYAUTH}\"}]" "$RECORDS_FILE"
# Запускаем процесс синхронизации конфигурации с DNS хостером
octodns-sync --config-file="$CONFIG_FILE" --doit
# Ждем обновления записи DNS (не более 1200 сек) и продолжаем
loop=0
while [ $loop -lt 1200 ]; do
# Проверяем соответствует ли TXT запись DNS токену от Let's Encrypt; 8.8.8.8 указан чтобы исключить вздействие кеширующего DNS
curchtxt=$(host -t txt _acme-challenge."${DOMAIN}" 8.8.8.8 | awk 'END {print $NF}' | tr -d '"')
# Если соответствует, то выход из цикла с успехом.
if [[ $curchtxt = $KEYAUTH ]]; then
exit 0
fi
sleep 1
loop=$((loop+1))
done
else
# Очищаем ранее проставленный токен
yq -yi ". \"_acme-challenge${SUBDOM}\" = [{\"ttl\": 64, \"type\": \"TXT\", \"value\": \" \"}]" "$RECORDS_FILE"
# Запускаем процесс синхронизации конфигурации с DNS хостером
octodns-sync --config-file="$CONFIG_FILE" --doit
fi
/dns-conf/example.com.yaml):'':
- ttl: 86400
type: A
values:
- IP_АДРЕС_ВАШЕГО_СЕРВЕРА
- ttl: 86400
type: MX
values:
- exchange: mail.example.com.
preference: 10
'_acme-challenge':
ttl: 64
type: TXT
value: 'NEW'
'mail':
ttl: 86400
type: A
values:
- IP_АДРЕС_ВАШЕГО_СЕРВЕРА
'ns':
ttl: 86400
type: A
values:
- IP_АДРЕС_ВАШЕГО_СЕРВЕРА
'www':
ttl: 86400
type: A
values:
- IP_АДРЕС_ВАШЕГО_СЕРВЕРА
/etc/angie/angie.conf) к следующему виду:user angie;
worker_processes auto;
worker_rlimit_nofile 65536;
error_log /var/log/angie/error.log info;
pid /run/angie.pid;
load_module modules/ngx_http_cgi_module.so;
events {
worker_connections 65536;
}
http {
# Конфигурация ACME-клиента
acme_client example_com https://acme-v02.api.letsencrypt.org/directory
challenge=dns;
server {
server_name *.example.com;
acme example_com;
ssl_certificate $acme_cert_example_com;
ssl_certificate_key $acme_cert_key_example_com;
location / {
default_type text/plain;
return 200 "Thank you for requesting $host\n";
}
location @acme_hook_location {
acme_hook example_com;
cgi_set_var DOMAIN $acme_hook_domain;
cgi_set_var KEYAUTH $acme_hook_keyauth;
cgi_set_var HOOKNAME $acme_hook_name;
cgi_pass /usr/share/angie/cgi-bin/cert-deploy;
}
}
}
Что было достигнуто:#
Проверка работоспособности:#
$ ls -la /var/lib/angie/acme/example/
$ openssl x509 -in /var/lib/angie/acme/example/certificate.pem -noout -text
/var/log/angie/error.log сообщение вида certificate renewed, next renewal date: Sun Jul 90 00:00:00 2025, ACME client: exampleВ виде заключения или почему это лучше ручного управления?#
Как это работает технически?#

Ключевые преимущества Angie#
Чем это лучше/удобнее Certbot?#
Я всё же привык использовать Certbot, будет ли он работать с Angie?#
--nginx:ln -s /etc/angie/angie.conf /etc/angie/nginx.conf
certbot --nginx-server-root=/etc/angie --nginx-ctl=angie
Главное — надежность: никаких просроченных сертификатов#
gosuslugi.ru привёл к проблемам для миллионов пользователей.